Log In to PagerDuty
There are two ways for users to log into PagerDuty; depending on your account’s configuration, one or the other may not be available:
Log in Using Email and Password
- In a supported web browser, navigate to identity.pagerduty.com or open the PagerDuty mobile app and tap Sign In.
- If prompted, tap or click Continue in the confirmation modal.
- Enter the email address associated with your PagerDuty account and click or tap Next.
- Enter your password and click or tap Sign In.
- If your email address is associated with more than one PagerDuty account, you’ll be presented with a list of accounts. Select the account you wish to sign into from the list.
Rate Limiting
If you attempt to log in multiple times within a short period, you may encounter an error message. To help protect all users, PagerDuty enforces rate limits on login attempts. Please wait a few minutes before trying again.
Log in Using SSO
SSO Troubleshooting
If you do not see Sign In with Single Sign-On after entering your email, or if you are unable to log in to your account, please contact your Account Owner to troubleshoot and ensure that SSO has been properly configured.
Log in via Welcome Email
With SSO configured, users will commonly receive an email from their identity provider notifying them that they can access their account via SSO. Users can log in for the first time by clicking the link provided in the welcome email.
The following is an example from Okta, and the email will vary based on your identity provider:

Okta welcome email
Log in via the Web or Mobile App
- In a supported web browser, navigate to your PagerDuty account’s login URL (i.e.,
https://subdomain.[eu.]pagerduty.comorhttps://identity.pagerduty.com) or open the PagerDuty mobile app and tap Sign In.- If prompted, tap or click Continue in the confirmation modal.
- Enter the email address associated with your PagerDuty account and click or tap Next.
- Click or tap Sign In with Single Sign-On.

Sign in with single sign-on
- If prompted, enter your PagerDuty account’s subdomain and select your service region, United States or Europe.

Enter your subdomain and select your service region
- Click or tap Continue with Single Sign-On.
- If you are already logged into your SSO provider on your device, you will be automatically logged into your PagerDuty account. If you are not already logged into your SSO provider on your device, you will be directed to your SSO provider’s login page, where you can log in to access PagerDuty via your SSO provider.
Safari Content Blockers
On iOS devices, content blockers in Safari can sometimes prevent the SSO login button from rendering on the login screen. To administer this setting, navigate to your device's Settings app Safari Extensions.
Log in via Identity Provider
Identity Provider
Most SSO users will log in using their identity provider. The UI will vary depending on which service you use. The steps may be similar to the following, but please refer to your identity provider's documentation for further assistance.
- Log into your identity provider (e.g., Okta) and search for PagerDuty in your connected apps.
- Click PagerDuty and you will be logged into your PagerDuty account automatically.

Log in to PagerDuty using Okta
FAQ
Do I need to select my service region?
If logging in via email/password, you do not need to specify if your account is based in the EU or US service region. The login system works globally, and will log you into the appropriate account depending on the credentials you enter. If you use the same email/password combination for accounts in both EU and US regions, you will be presented with a list of accounts, which will indicate which region each account is based in.
I use Single Sign-On. Why don’t I see the option to enter my email/password, too?
Your PagerDuty administrator has configured the account to only allow login via single sign-on. Please contact your PagerDuty administrator if you wish to use email and password to sign in to PagerDuty.
I have multiple accounts with the same email. Why don't I see a list of accounts?
Users will see a list of accounts that use the exact same email/password combination. If you have used different passwords, but the same email address for different accounts, the app will not present a list of accounts.
Can I use a password manager to log in?
Yes, we have tested several password managers to make sure they are capable of handling your login credentials, even if you have multiple PagerDuty accounts. If you use a unique password for each PagerDuty account, the app will be able to successfully log you into the appropriate account.
If I have multiple PagerDuty accounts, should I use the same password for each?
No, we do not recommend using the same password across multiple accounts for security reasons, though we understand it may be required in certain configurations.
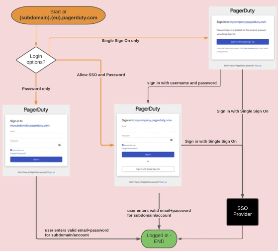
What are the differences if I log in via SSO at subdomain.pagerduty.com vs. identity.pagerduty.com?
subdomain.pagerduty.com vs. identity.pagerduty.com?The flowcharts below show the user experience based on where they start their journey:
Log in with the Account-Specific Subdomain
The SSO login path beginning at an account-specific URL (e.g., subdomain.pagerduty.com or subdomain.eu.pagerduty.com) is streamlined, and users will see Sign in With SSO on the first screen they encounter. They will follow this path when logging in:

SSO login flow from the account-specific login page
Log in from identity.pagerduty.com
identity.pagerduty.comidentity.pagerduty.com is a general login page, which allows users and apps to authenticate with PagerDuty and log users in to their accounts.
When starting from this login URL, there are a couple things to be aware of:
- If a user logs in via
identity.pagerduty.comthey may be shown the ability to login with SSO and email/password. This may indicate their email address is associated with multiple accounts because one or more of those accounts are configured for SSO and another with email and password. - For security's sake, if a user logs in via SSO account using this method, they will need to specify the subdomain they are trying to log into.

SSO login flow from identity.pagerduty.com
How do I Log in to the Mobile App on Android 14?
Users on Android 14 should install PagerDuty version 7.39 or higher in order to log in. You can download the latest version of the PagerDuty mobile app on Google Play.
Updated about 2 months ago
